Retus er blandt Danmarks Top 3 Uniconta-partnere – fordi vi skaber reel værdi med Uniconta hver eneste dag.

Guide: Lokal backup af Uniconta

Gå til Sådan laver du en lokal backup af Uniconta

Sådan laver du en lokal backup af Uniconta

Det er en rigtig god idé at tage en fast ugentlig backup af dine data. Det beskytter dig mod hacking og sparer både tid, penge og bekymringer, hvis noget uventet skulle ske. En god backup rutine giver ro i maven og lidt færre ting på to do-listen, og det kan vi vist alle bruge.

 

Selvom Uniconta automatisk tager backup i skyen, kan det være en ekstra tryghed at gemme en lokal kopi på et fysisk drev, som du selv har fuld kontrol over. Vi anbefaler derfor, at du laver en fuld lokal backup og gemmer den på et USB drev, der opbevares offline et sikkert sted.

Guide til Unionta lokal backup 


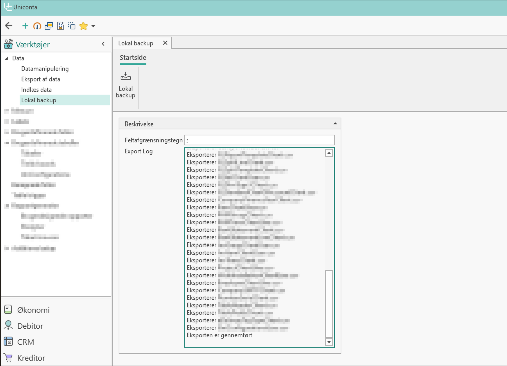
  • Åben Uniconta og vælg det regnskab du ønsker at lave en backup af
  • Gå til menupunkt "Værktøjer" (1)" > "Data" (2) > "Lokal backup" (3)
  • Vælg felt afgrænsningstegn (4). Her anbefaler vi semikolon. Det fungerer bedst sammen med Unicontas data, hvor komma allerede bruges i beløb.
  • Klik på "Lokal backup" (5) i båndet øverst for at starte backup. Processen tager forventeligt et par minutter.
  • Gem filen lokalt. Et eksternt USB drev anbefales. Det er en god idé at skifte mellem to eller flere stik, så du ikke står uden backup, hvis et drev en dag fejler.
  • Navngiv filen. Giv backupen et tydeligt navn, for eksempel: Backup Uniconta ÅÅÅÅMMDD Så kan du nemt holde styr på dine forskellige versioner.

Uniconta gemmer backupen som en komprimeret ZIP fil, der indeholder en række CSV filer med alle data fra det aktuelle regnskab.

 

Har du flere regnskaber i Uniconta, skal du lave en separat backup for hvert af dem. Gem dem gerne i hver sin mappe, så undgår du at blande data sammen.


Uniconta backup guide

Uniconta backup guide 1

Ønsker du også gemme fysiske bilag 


  • Gå til menupunkt "Økonomi" (1)" > "Rapporter" (2) > "Fysiske bilag" (3)
  • Klik på "Export fysiske bilag" (4) i båndet øverst for at starte backup.
Uniconta backup guide 2